An overview of held space
Scenario description
The existence of a Held Space is not indicative of an issue but rather a representation of an underlying storage dependency.
There are four scenarios that can create Held Space.
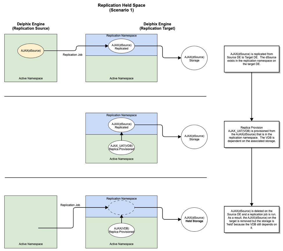
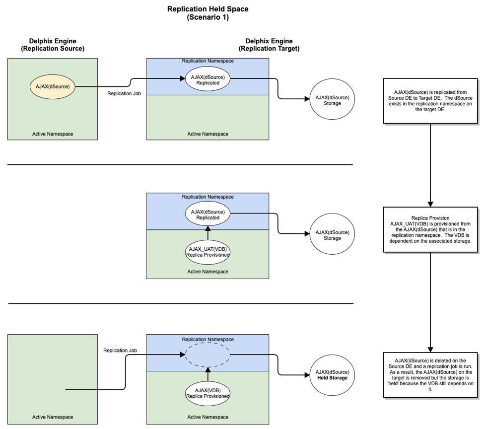
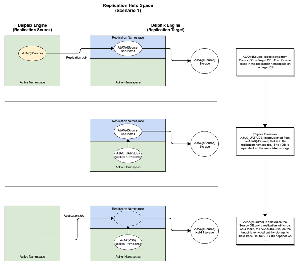
Scenario 1:
The first scenario can occur when you replicate a dSource to a second engine, which we'll call a Replication Target.
If you then provision a VDB from the Replication Target, and the dSource is subsequently deleted from the Replication Source, you will create a Held Space when that delete replicates to the Replication Target engine.
When this happens, the deleted dSource is removed from the target, but its storage remains held because it is needed by the replica provisioned VDB.

Held Space can be viewed in the Storage Capacity screen by selecting the Held Space tab.

Scenario 2:
The second scenario can occur in the context of a snapshot that is in use by a Delphix Self-Service branch or bookmark.
The snapshot may be removed via policy, but until the branches and/or bookmarks that leverage that snapshot are removed, its space will be held.
Scenario 3:
The third scenario can occur during Selective Data Distribution where a masked VDB that is provisioned from a dSource is replicated to a Replication Target.
The metadata objects relating to the dSource could contain sensitive information like hostnames, user names, and passwords. Hence they are not replicated to the Replication Target. The data belonging to the dSource is replicated after redacting any sensitive information. This redacted data shows up as held space.
Scenario 4:
The fourth scenario is caused by a failed or interrupted Replication job and results in held space on the Replication source engine. During replication, all data blocks to be replicated are serialized for transfer. Once the transfer is complete, the serialized data is released.
However, if a Replication job fails, the serialized data is retained until the next successful Replication job execution, or the Replication Profile is deleted - whichever happens first.
In a scenario where dSource and VDB snapshots in the serialized data reach the Retention Policy limit before the Replication job successfully executes, that snapshot data will become held space. This is most likely to happen if either of the following is true:
A failed Replication job goes a long time before being successfully re-run.
Replication schedules are configured with a period that is longer than one or more Retention Policies.